
[Spring] 스프링 핵심 원리 - 기본편 섹션 2 스프링 핵심 원리 이해1 - 예제 만들기
📄 비즈니스 요구사항과 설계
-
- 회원 관리:
- 회원은 가입하고 조회할 수 있어야 한다.
- 회원은 일반과 VIP 두 가지 등급으로 나뉜다.
- 회원 데이터는 자체 DB를 구축하거나 외부 시스템과 연동할 수 있다. (미확정)
- 주문과 할인 정책:
- 회원은 상품을 주문할 수 있다.
- 회원 등급에 따라 할인 정책을 적용할 수 있다.
- 할인 정책은 모든 VIP에게 1000원을 할인해주는 고정 금액 할인을 적용한다. (나중에 변경 가능)
- 할인 정책은 변경 가능성이 높으며, 기본 할인 정책이 아직 정해지지 않았으며 오픈 직전까지 고민을 미루고 싶다.
- 최악의 경우 할인을 적용하지 않을 수 있다. (미확정)
- 회원 관리:
순수 자바로 개발 후 스프링을 통해 프로젝트를 발전시켜 나가보자.
🖊️ 회원 도메인 설계

👩💻 회원 도메인 개발

회원 도메인은 위와 같이 구성했다. 구현체가 하나일땐 관례상 Impl 를 많이 쓴다고 한다. MemberServiceImpl를 통해 join()과 findMember() 를 구현했다. 또한 데이터베이스가 아직 확정이 안되었으므로, MemoryMemberRepository는 아래와 같이 메모리저장소를 통해 구현했다.
package hello.core.member;
import java.util.HashMap;
import java.util.Map;
public class MemoryMemberRepository implements MemberRepository {
private static Map<Long, Member> store = new HashMap<>();
@Override
public void save(Member member) {
store.put(member.getId(), member);
}
@Override
public Member findById(Long memberId) {
return store.get(memberId);
}
}
🪄 참고: HashMap 은 동시성 이슈가 발생할 수 있다. 실무에서 이런 경우에는 ConcurrentHashMap 을 사용하자.
🖥️ 회원 도메인 실행과 테스트
package com.basic.basicproject.member;
import org.assertj.core.api.Assertions;
import org.junit.jupiter.api.Test;
public class MemberServiceTest {
MemberService memberService = new MemberServiceImpl();
@Test
void join() {
// given
Member member = new Member(1L,"memberA",Grade.VIP);
// when
memberService.join(member);
Member findMember = memberService.findMember(1L);
// then
Assertions.assertThat(member).isEqualTo(findMember);
}
}
JUnit 테스트를 이용해봤다.
🧐회원 도메인 설계의 문제점
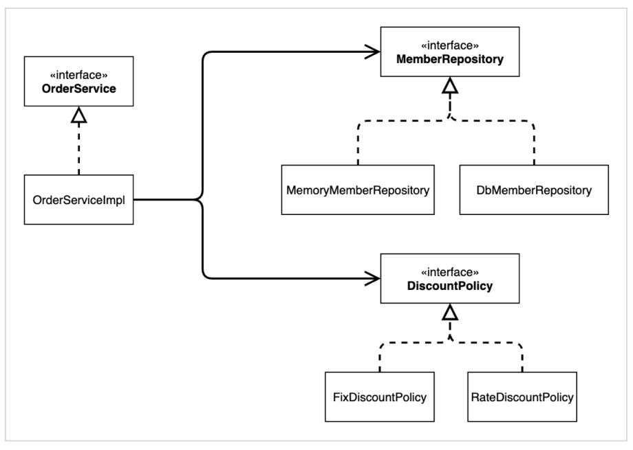
아래를 보자.의존관계가 인터페이스 뿐만 아니라 구현체(MemoryMemberRepository)까지 모두 의존하는 문제점이 있다.
즉 MemberServiceImpl은 MemberRepository, MemoryMemberRepository 두개에 의존한다. 한마디로 DIP를 위반한다.
public class MemberServiceImpl implements MemberService {
private final MemberRepository memberRepository = new MemoryMemberRepository();
🚛 주문과 할인 도메인 설계
주문과 할인 정책
- 회원은 상품을 주문할 수 있다.
- 회원 등급에 따라 할인 정책을 적용할 수 있다.
- 할인 정책은 모든 VIP는 1000원을 할인해주는 고정 금액 할인을 적용해달라. (나중에 변경 될 수 있다.)
- 할인 정책은 변경 가능성이 높다. 회사의 기본 할인 정책을 아직 정하지 못했고, 오픈 직전까지 고민을 미루고 싶다. 최악의 경우 할인을 적용하지 않을 수 도 있다. (미확정)
🟢 주문 도메인 협력, 역할, 책임은 아래와 같다.

🪄 참고: 실제로는 주문 데이터를 DB에 저장하겠지만, 예제가 너무 복잡해 질 수 있어서 생략한다.



👩💻 주문과 할인 도메인 개발

public class OrderServiceImpl implements OrderService{
private final MemberRepository memberRepository = new MemoryMemberRepository();
private final DiscountPolicy discountPolicy = new FixDiscountPolicy();
@Override
public Order createOrder(Long memberId, String itemName, int itemPrice) {
Member member = memberRepository.findById(memberId);
int discountPrice = discountPolicy.discount(member, itemPrice); // 최종 할인 가격
return new Order(memberId, itemName, itemPrice, discountPrice);
}
}
🖥️ 주문과 할인 도메인 실행과 테스트
public class OrderServiceTest {
MemberService memberService = new MemberServiceImpl();
OrderService orderService = new OrderServiceImpl();
@Test
void createOrder() {
Long memberId = 1L;
Member member = new Member(memberId, "memberA", Grade.VIP);
memberService.join(member);
Order order = orderService.createOrder(memberId, "itemA", 10000);
Assertions.assertThat(order.getDiscountPrice()).isEqualTo(1000);
}
}
vip(할인대상) 멤버가 1000원이 할인되는것을 테스트로 확인 가능하다.
'Spring' 카테고리의 다른 글
| [Spring] 스프링 핵심 원리 - 기본편 섹션 7 의존관계 자동 주입 (0) | 2024.04.01 |
|---|---|
| [Spring] 스프링 핵심 원리 - 기본편 섹션 6 컴포넌트 스캔 (0) | 2024.03.30 |
| [Spring] 스프링 핵심 원리 - 기본편 섹션 5 싱글톤 컨테이너 (1) | 2024.03.29 |
| [Spring] 스프링 핵심 원리 - 기본편 섹션 4 스프링 컨테이너와 스프링 빈 (2) | 2024.03.27 |
| [Spring] 스프링 핵심 원리 - 기본편 섹션 3 스프링 핵심 원리 이해2 - 객체 지향 원리 적용 (0) | 2024.03.27 |